Prozesssteuerung: Schnittstellen-Aufruf über Prozessschritt Aktion möglich (Version 20.0.719)
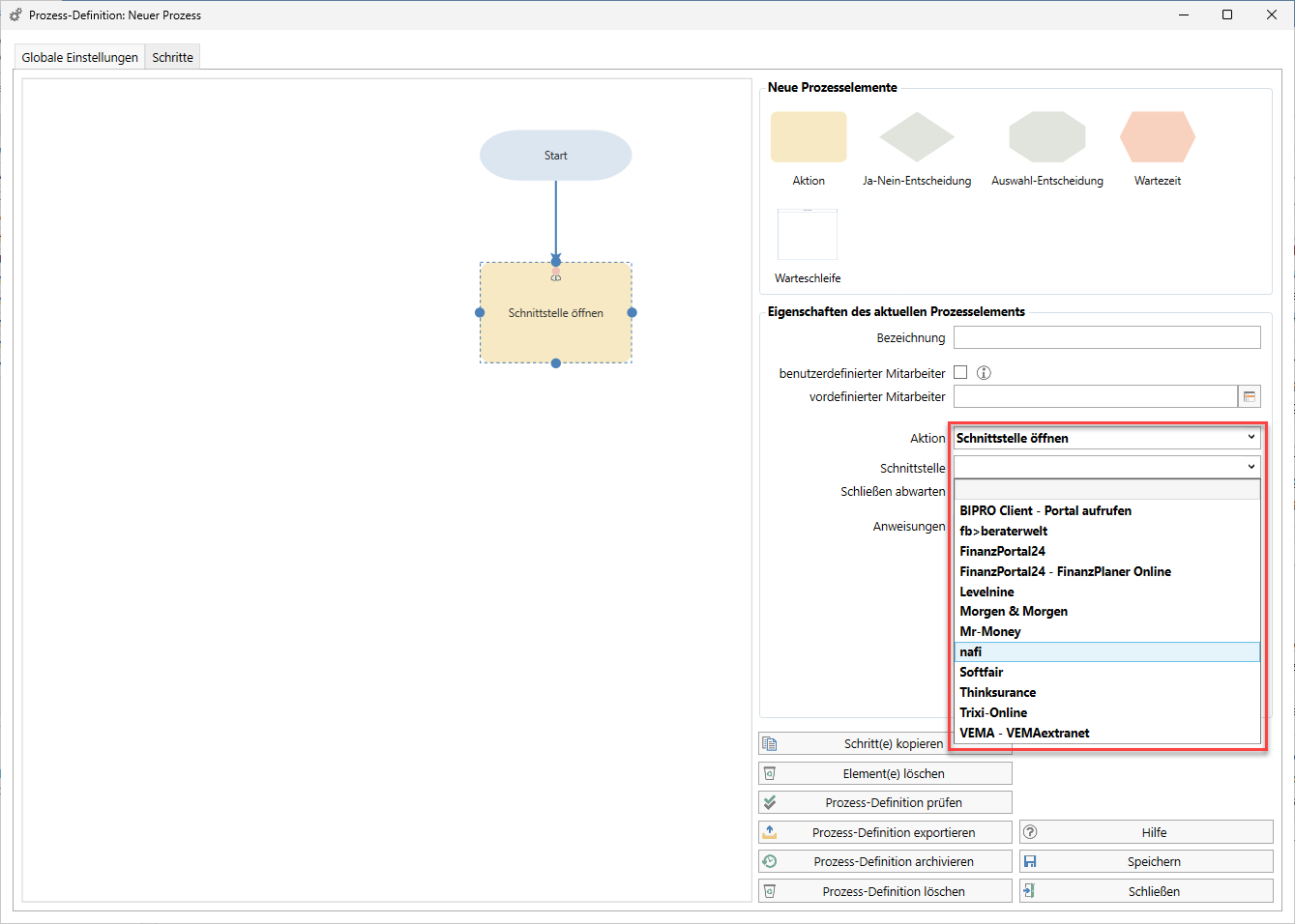
Mit dem aktuellen Update erweitert aB-Agenta die Möglichkeiten der Prozesssteuerung: Schnittstellen können nun in der Prozesssteuerung über eine Aktion geöffnet werden.
Was bedeutet das?
Bisher mussten Schnittstellen – etwa zum Datenaustausch oder zum Start externer Vorgänge – manuell geöffnet werden. Jetzt kann dieser Schritt vollständig automatisiert in Ihre Prozessabläufe integriert werden.
Das heißt konkret:
- Eine Schnittstelle, z. B. Nafi wird automatisch über eine Prozess-Aktion gestartet.
- Im Anschluss lassen sich Folgeprozesse definieren.
- Manuelle Zwischenschritte können damit entfallen.
Bitte beachten Sie, dass der Aufruf der Schnittstelle zum Kontext passen muss. Wenn Sie also die Nafi-Schnittstelle aufrufen wollen, dann muss der Prozess zu einem Vertrag angelegt werden, bzw. das Start-Objekt „Vertrag“ sein.

